| [ · Скачать удаленно (24.2 MB) ] | 20.03.2019, 16:16 |
Цена : 4.250 рублей без ограничения сетевых рабочих мест Техническая поддержка : Безплатно
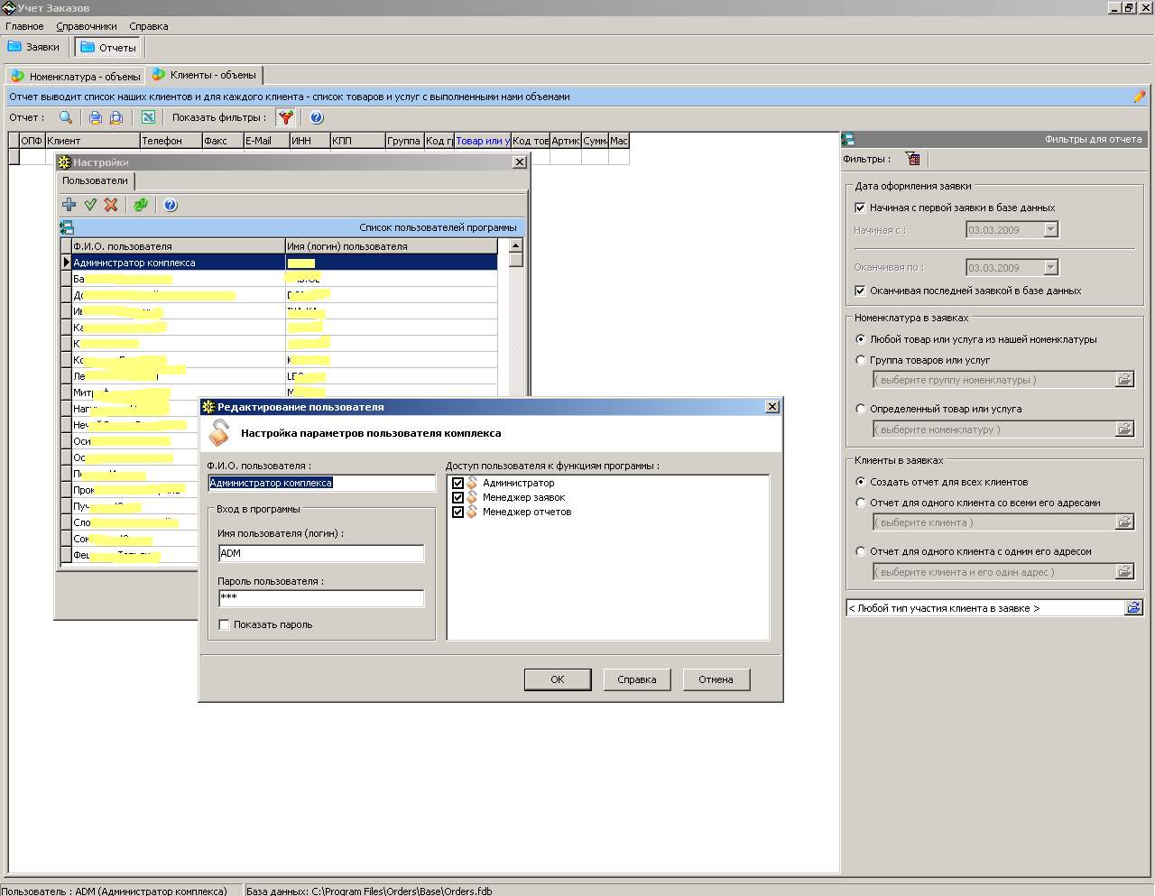
Сетевая программа для небольших организаций «Учёт Заказов 1.0» служит для оформления заказов или заявок от клиентов. В программе одновременно могут работать несколько менеджеров, каждому менеджеру можно присвоить определённые права.
Программа является сетевой - т.е. с одной базой заказов в локальной сети (LAN) может работать несколько менеджеров - имеет оригинальный интерфейс. Программа позволит вам создавать несколько форм транспортных накладных - в зависимости от алгоритма работы вашей организации - от простых (доставка пиццы) до сложных (доставка ЖД-транспортом). Программа предназначена для небольших организаций, занимающихся следующими видами деятельности :
| |
|
| |
| Просмотров: 462 | Загрузок: 107 | | |
| Всего комментариев: 0 | |













